SasDeploy est un module de lancement de packages à distance. Un agent exécute les instructions d'installation qui sont stockées dans la base de données.

Console de déploiement

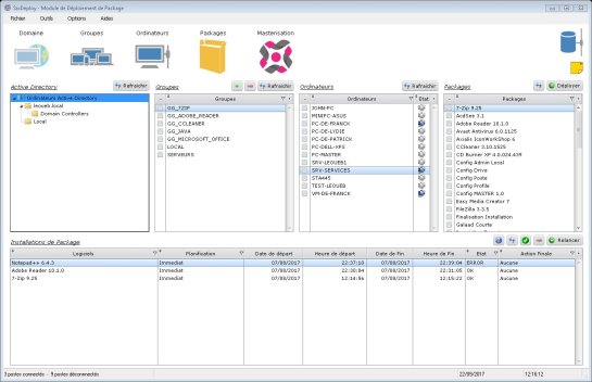
L'interface SasDeploy permet de planifier et de suivre les télédistributions en temps réel, avec vérification des paquets télédistribués. Elle est couplée avec les objets d'Active Directory.

Un package planifié est géré automatiquement par SasAgent. SasAgent informe en temps réel la présence du poste sur le réseau.
Il est possible de lancer un déploiement sur un poste sélectionné ou sur un groupe de postes.
Le Package apparaît alors dans la liste des Packages déployés liés à chaque poste.
Les états sont :
- WAIT (En attente de déploiement),
- LAUNCH (En cours de déploiement),
- OK (Déployé Correctement),
- ERROR (Non Déployé).

Cette console gère également le
WAKE-ON-LAN et réveille les postes éteints pour déployer le Package.

Elle gère également l'action à effectuer après l'installation afin d'économiser de l'énergie.

Elle permet de suivre entièrement et
facilement un déploiement.

Elle permet de suivre entièrement et facilement une installation effectuée par SasInstall.